Maschinen und Anlagen clever verwalten
Smart & clever – zwei Eigenschaften, die Hand in Hand gehen. Eine Smart factory verlangt clevere Lösungen. Mit dem TPM.Baugruppen-Manager ebnet der MES-Anbieter PROXIA Software AG weiter den Weg zu Industrie 4.0. Die digitale Übersicht über mehrere komplexe Fertigungsanlagen – in Bezug auf Wartung & Instandhaltung – zu behalten und diese zu handeln, ist bei der neuesten Software-Applikation das erklärte Ziel.
Bedienfunktionen nutzen – einfach, schnell und effizient
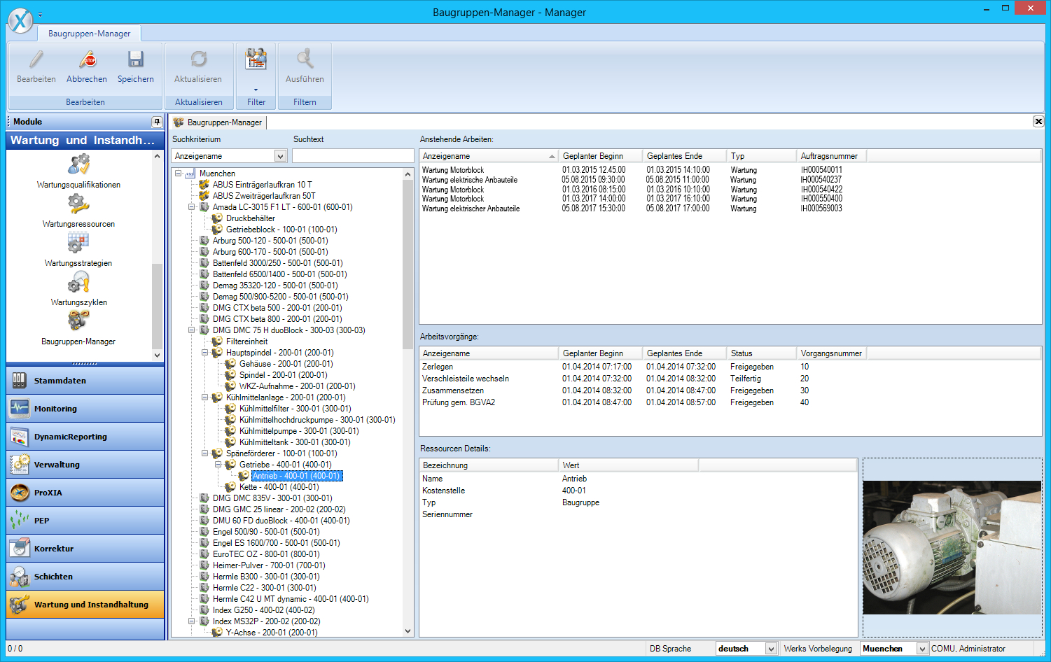
Die Instandhaltung von Maschinen und Anlagen ist ein umfangreiches, vielfältiges Aufgabengebiet innerhalb der Produktion eines Unternehmens. Hier ist es wichtig, die durchgeführten Wartungsarbeiten bis auf Baugruppenebene, oder falls nötig, bis auf Bauteilebene nicht nur durchzuführen, sondern auch exakt zu dokumentieren. Dafür hat PROXIA eine übersichtliche und intuitiv zu bedienende Lösung für den Instandhalter entwickelt:
Der PROXIA TPM.Baugruppen-Manager ermöglicht Baugruppen per drag & drop von einer Anlage in eine andere zu verschieben. So können mit einem Mausklick Baugruppen mit Unterbaugruppen logisch aus einer Anlage aus- und wieder eingebaut werden. Diese können auch gesperrt werden und stehen somit für einen Einbau in einer Anlage nicht zur Verfügung. Selbst über die Rückwärtssuche ist es möglich, beispielsweise anhand der Seriennummer, den Einbauort der Baugruppe zu lokalisieren.
Überblick behalten – einfach, schnell und effizient
Alle spezifischen Historien-Daten bezüglich der Baugruppen, bleiben mit dem PROXIA TPM.Baugruppen-Manager erhalten und dokumentiert. Dazu gehören zum Beispiel die durchgeführten Wartungen, die Reparaturen, die verwendeten Ersatzteile oder Prüfdokumentationen. Auch geplante Tätigkeiten, wie Reparaturen oder Wartungen, die in der Zukunft nötig sind, bleiben bestehen und werden weiterhin verplant.
Für die definierten Baugruppen können die historischen Daten in einer digitalen Baugruppen-Akte zusammengefasst werden. In dieser existiert unter anderem eine Übersicht, aus der hervor geht, in welchem Zeitraum eine Baugruppe in einer bestimmten Anlage eingebaut war und wann welche Ersatzteile verbaut wurden. Dokumentiert wird zusätzlich auch, wer die Prüfungen durchgeführt hat und u.a., wann dies geschehen ist. Ebenso ist eine Übersicht mit allen durchgeführten Reparaturen vorhanden.
Mit diesen Informationen sieht der Instandhalter auf einen Blick den Wartungsstatus bestimmter Baugruppen. So ist es möglich, eine passende Ersatzbaugruppe für eine ausgefallene Anlagenkomponente schnell zu finden und gegeben falls zu bestellen. Das spart Zeit und minimiert Anlagenstillstände enorm.
Highlights und Nutzen des PROXIA TPM.Baugruppen-Manager auf einem Blick:
– Einfaches Baugruppen-Management bei komplexen Anlagen und Maschinen
– „Ein- und Ausbauen“ von Baugruppen per drag & drop
– Schnelle Information über alle anstehenden Arbeiten zu einer Baugruppe direkt im Baugruppen-Manager
– Intuitive, komfortable Bedienung
– Konfigurierbare Ansicht der Baugruppen-Informationen
– Auswertung von Kosten, Wartungsintensität und Ersatzteilbedarf bis auf Baugruppen-Ebene
– Erstellen einer digitalen Baugruppen-Akte
Weitere Informationen unter www.proxia.com
PROXIA Software AG ist ein europaweit tätiges Software-Unternehmen, das MES-Lösungen für Produktionsunternehmen entwickelt und implementiert. Seit mehr als 30 Jahren beschäftigt sich die Unternehmensgruppe mit der Prozessoptimierung in der Industrie. Die Kern-Produktpalette der PROXIA MES-Software beinhaltet MES Planung, Erfassung, Monitoring, sowie Analyse, Auswertung und Controlling von Produktionskennzahlen. Das Leistungsspektrum umfasst Software – Entwicklung, MES-Consulting, Vertrieb, Installation, Support und Schulung.
Die PROXIA Software AG ist zertifizierter SAP-Partner und schafft eine Datendurchgängigkeit von den Geschäftsprozessen bis hin zur Shopfloor Ebene durch die vertikale und horizontale Integration von MES-Lösungen aus einer Hand. Mit den innovativen PROXIA MES-Softwareprodukten, MES-Leitstand, Shopfloor Management, MDE, BDE, PZE, CAQ, TPM, Online-Monitoring und OEE/KPI-Kennzahlenerfassung lassen sich komplette MES-Prozessstrukturen abbilden und mit der ERP/PPS-Ebene verschmelzen – auf Kurs zur Smart Factory und Industrie 4.0. Modernste Software-Technologien, der schnittstellenfreie, bedarfsgerechte, modulare Systemaufbau sowie schnelle Projekt-Realisierung sichern dem Kunden eine kurze Integrationszeit und damit eine hohe Investitionssicherheit sowie schnellen ROI der MES-Software-Investition.
Firmenkontakt
PROXIA Software AG
Julia Klingspor
Anzinger Strasse 5
85560 Ebersberg
+49 (0) 80 92 23 23 0
px-pr@lead-industrie-marketing.de
http://www.proxia.com
Pressekontakt
LEAD Industrie-Marketing GmbH
André Geßner
Hauptstraße 46
83684 Tegernsee
+49 (0)8022 91 53 188
info@lead-industrie-marketing.de
http://www.proxia.com
Die Bildrechte liegen bei dem Verfasser der Mitteilung.
