Aagon präsentiert ACMP Intune Management
Soest, 10. Juni 2025: Die neue Version von Aagons Client-Management-Lösung ACMP präsentiert sich mit zahlreichen beeindruckenden Neuerungen. Unter dem Motto „Better together“ bietet ACMP 6.8 umfassende Features, die die Konnektivität unterschiedlicher IT-Infrastrukturen ermöglichen und somit die IT-Administration deutlich optimieren. Egal, ob Cients, Server oder mobile Devices – das neue ACMP Intune Management verknüpft und verwaltet sowohl die Cloud- als auch die stationäre IT-Infrastruktur und verbindet damit die beiden Welten unter einer einheitlichen Oberfläche.
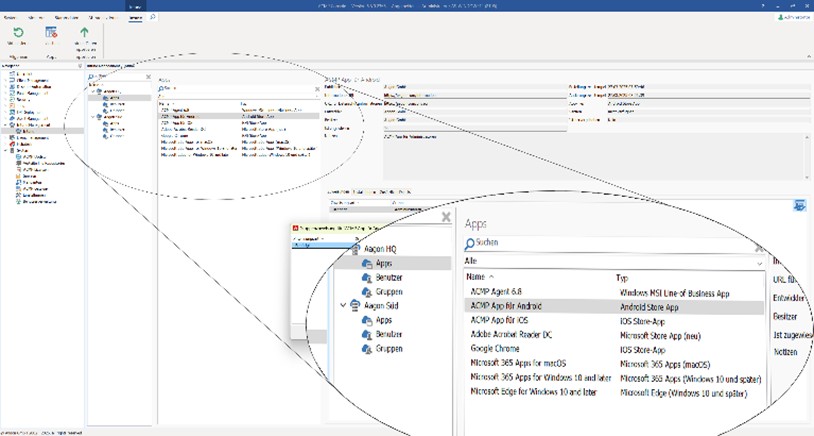
Das Highlight der brandneuen Version heißt ACMP Intune Management. Dieses Modul integriert Microsoft Intune, die bekannte und weitverbreitete cloud-basierte Lösung für Endpunktverwaltung, in die ACMP Suite – ergänzt um essenzielle Funktionen, die IT-Verantwortliche bei MS Intune vermissen. Das Ergebnis ist eine hybride Plattform, die die besten Eigenschaften beider Welten miteinander verbindet. Dies ermöglicht eine einheitliche, effiziente und sichere Verwaltung der gesamten IT-Infrastruktur – On-Premises- wie auch Cloud-Geräte – über eine ACMP Console. Geräte- und Benutzergruppen werden dank der Hybrid-Strategie aus der Cloud-Lösung in das On-Premises-UEM überführt und sind darin sichtbar. Auch iOS- und Android-Devices, die das UEM sonst allenfalls inventarisiert, lassen sich somit viel detaillierter managen.
Während MS Intune eine effektive Verwaltung für überwiegend mobile Endgeräte bietet, erweitert ACMP diese Fähigkeiten auf die gesamte IT-Infrastruktur, einschließlich Clients, Server und weiterer IT-Komponenten. Die Integration von MS Intune in ACMP in eine einheitliche Oberfläche erlaubt die zentrale Steuerung sämtlicher Endgeräte. Und bei Bedarf lassen sich sogar mehrere Instanzen von MS Intune integrieren.
Hybride UEM-Strategie sorgt für höchstes Sicherheitsniveau der Unternehmens-IT
Unternehmen realisieren damit eine hybride UEM-Strategie sowohl über die Cloud (Intune) als auch die stationäre Infrastruktur (ACMP). In puncto Sicherheit, Effizienz oder Flexibilität müssen sie keine Kompromisse mehr eingehen. Durch die vereinfachte, ganzheitliche Verwaltung, automatisierte Prozesse sowie ein hohes Sicherheitsniveau bei der Endgeräteverwaltung leistet ein hybrides UEM einen wichtigen Beitrag zu einer zukunftsorientierten Ausrichtung der IT-Infrastruktur.
Zudem ist ACMP 6.8 vollständig kompatibel mit der Microsoft Azure DB. Die Datenbank des ACMP Servers lässt sich in der Azure Cloud betreiben – eine eigene Serverinfrastruktur ist somit nicht erforderlich.
Weitere Neuerungen von ACMP 6.8 im Überblick
Die zweite große Erweiterung erfuhr das Modul CAWUM, das für Complete Aagon Windows Update Management steht und eine hervorragende Alternative zu Microsofts WSUS (Windows Server Update Services) darstellt, das ohnehin zum Laufzeitende vom Windows Server 2025 abgekündigt wurde. Wie WSUS sorgt CAWUM für ein regelmäßiges Patch und Update Management des Betriebssystems, steuert aber – im Gegensatz zu WSUS – nur die Update Files ein, die das System tatsächlich benötigt. Neben weiteren, intelligenten Erweiterungen wie Freigabeprozesse und zeitliche sowie granulare Steuerung der Patches bietet die neue Version nun auch Treiberaktualisierungen aus Drittanbieter-Katalogen, die sich ebenfalls über die Test- und Freigabeprozesse verteilen lassen. Die Treiber der Hersteller Dell, Lenovo und HP gehören zu den ersten über CAWUM verfügbaren Updates, weitere folgen.
Ein weiteres interessantes Feature erfuhr das ACMP Modul Desktop Automation mit der ACMP Unix Skript Verwaltung, die – wie viele weitere Neuerungen auch – in enger Absprache mit Aagon-Kunden entstand. Mit der neuen Version ist es möglich, Skripte auch auf Unix-basierten Umgebungen (z.B. Linux und Mac) zu verteilen – um etwa die Softwareinstallation zu starten. Die bekannten ACMP Features wie Test- und Freigabeprozesse sowie die zeitgesteuerte Verteilung der Unix-Skripte gehören nun ebenfalls zum Leistungsumfang.
Weitere Informationen zur aktuellen, ab sofort verfügbaren Version ACMP 6.8 liefert die Feature Tour.
Über Aagon
Die Aagon GmbH entwickelt seit über 30 Jahren innovative Client-Management- und -Automation-Lösungen, die perfekt auf die Anforderungen von IT-Abteilungen optimiert sind. Diese ermöglichen Anwendern, die komplette IT ihrer Organisation einfach zu verwalten, Routineaufgaben zu automatisieren und helfen so, IT-Kosten zu senken. Flaggschiff des Softwareherstellers ist die ACMP Suite mit Modulen für die Bereiche Inventarisieren, Managen & Verteilen, Installieren & Migrieren, Sicherheit, Dokumentieren sowie Vernetzen. Das 1992 gegründete Unternehmen mit Sitz in Soest beschäftigt derzeit über 150 Mitarbeiter. Zu den Kunden von Aagon gehören namhafte Unternehmen aus der Automobil-, Luftfahrt-, Logistik- und Elektronik-Branche sowie große Behörden, Krankenhäuser und Versicherungen. Weitere Informationen gibt es unter www.www.aagon.com
Firmenkontakt
Aagon GmbH
Laura Immich
Lange Wende 33
59494 Soest
02921 789 200

http://www.aagon.com
Pressekontakt
PR von Harsdorf GmbH
Elke von Harsdorf
Rindermarkt 7
80331 München
089 189087 333

http://www.pr-vonharsdorf.de
Bildquelle: aagon
